Question #60020

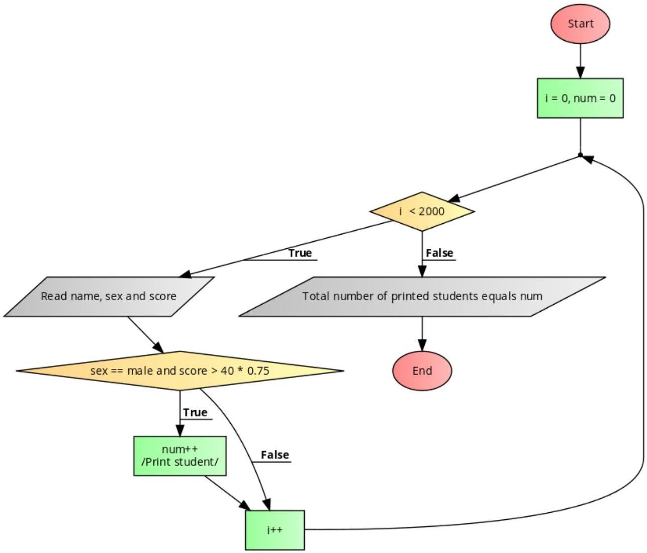
Draw a flowchart that reads the names, sex and score of 2000 students that wrote a mathematics test which was scored out of 40, and outputs the names of the male students that scored above 75% and how many they are.
1

Expert's answer

2016-05-24T12:03:03-0400

Answer on Question #60020, Programming & Computer Science / C# Problem.

Draw a flowchart that reads the names, sex and score of 2000 students that wrote a mathematics test which was scored out of 40, and outputs the names of the male students that scored above 75% and how many they are.

Solution.



http://www.AssignmentExpert.com/

Need a fast expert's response?

Submit order

and get a quick answer at the best price

for any assignment or question with DETAILED EXPLANATIONS!

Comments

No comments. Be the first!
LATEST TUTORIALS
APPROVED BY CLIENTS